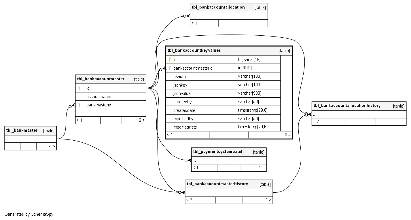
Columns
| Column | Type | Size | Nulls | Auto | Default | Children | Parents | Comments | |||
|---|---|---|---|---|---|---|---|---|---|---|---|
| id | bigserial | 19 | √ | nextval('tbl_bankaccountkeyvalues_id_seq'::regclass) |
|
|
|||||
| bankaccountmasterid | int8 | 19 | null |
|
|
||||||
| usedfor | varchar | 100 | null |
|
|
||||||
| jsonkey | varchar | 100 | null |
|
|
||||||
| jsonvalue | varchar | 500 | null |
|
|
||||||
| createdby | varchar | 50 | √ | null |
|
|
|||||
| createddate | timestamp | 29,6 | √ | null |
|
|
|||||
| modifiedby | varchar | 50 | √ | null |
|
|
|||||
| modifieddate | timestamp | 29,6 | √ | null |
|
|
Indexes
| Constraint Name | Type | Sort | Column(s) |
|---|---|---|---|
| pk_tbl_bankaccountkeyvalues_id | Primary key | Asc | id |

