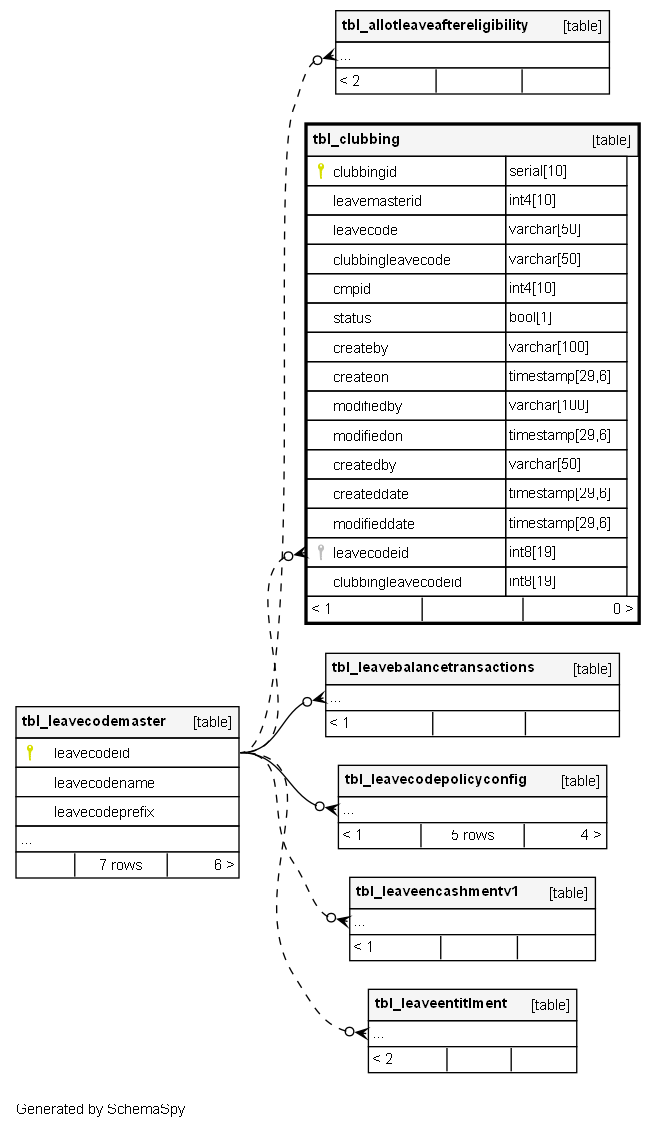
Columns
| Column | Type | Size | Nulls | Auto | Default | Children | Parents | Comments | |||
|---|---|---|---|---|---|---|---|---|---|---|---|
| clubbingid | serial | 10 | √ | nextval('tbl_clubbing_clubbingid_seq'::regclass) |
|
|
Primary key |
||||
| leavemasterid | int4 | 10 | √ | null |
|
|
|||||
| leavecode | varchar | 50 | √ | null |
|
|
|||||
| clubbingleavecode | varchar | 50 | √ | null |
|
|
|||||
| cmpid | int4 | 10 | √ | null |
|
|
|||||
| status | bool | 1 | √ | null |
|
|
Active status of the clubbing restriction |
||||
| createby | varchar | 100 | √ | null |
|
|
|||||
| createon | timestamp | 29,6 | √ | null |
|
|
|||||
| modifiedby | varchar | 100 | √ | null |
|
|
|||||
| modifiedon | timestamp | 29,6 | √ | null |
|
|
|||||
| createdby | varchar | 50 | √ | null |
|
|
|||||
| createddate | timestamp | 29,6 | √ | null |
|
|
|||||
| modifieddate | timestamp | 29,6 | √ | null |
|
|
|||||
| leavecodeid | int8 | 19 | √ | null |
|
|
FK: public.tbl_leavecodemaster.leavecodeid |
||||
| clubbingleavecodeid | int8 | 19 | √ | null |
|
|
FK: public.tbl_leavecodemaster.leavecodeid |
Indexes
| Constraint Name | Type | Sort | Column(s) |
|---|---|---|---|
| tbl_clubbing_pk_tbl_clubbing | Primary key | Asc | clubbingid |


