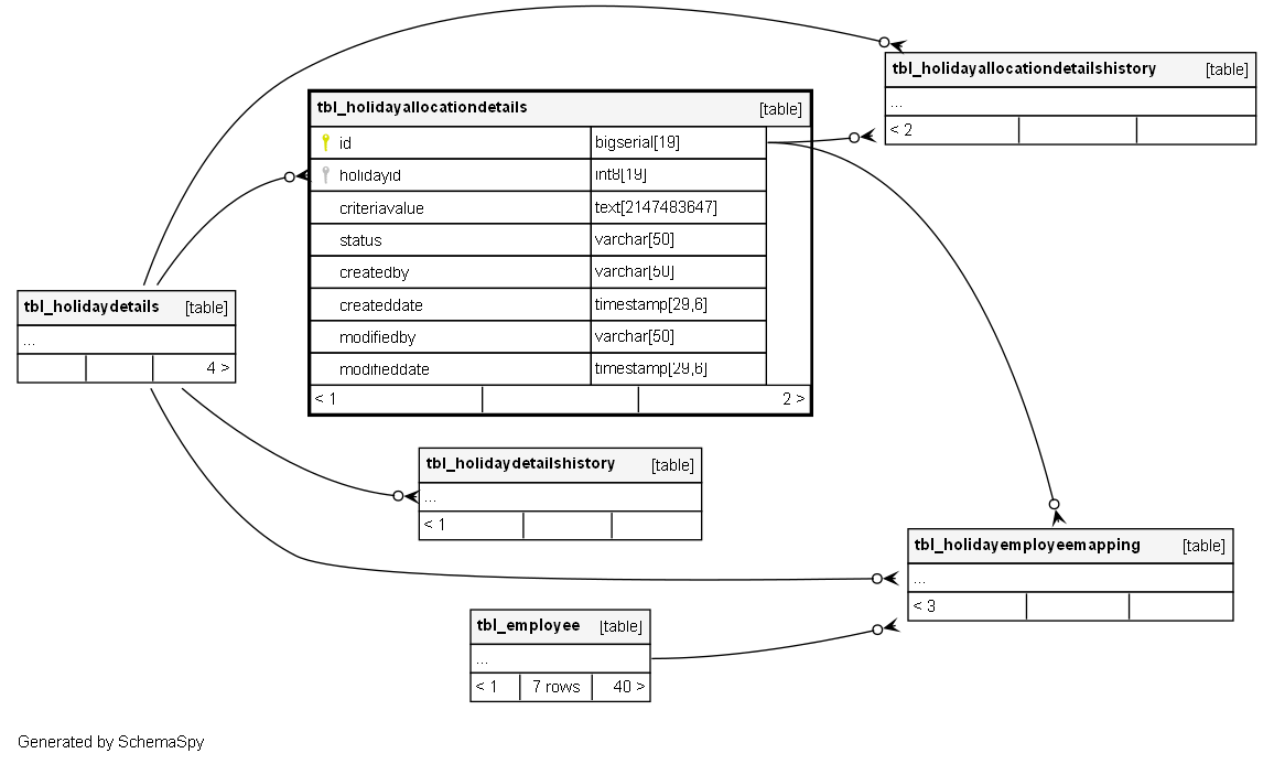
Columns
| Column | Type | Size | Nulls | Auto | Default | Children | Parents | Comments | ||||||
|---|---|---|---|---|---|---|---|---|---|---|---|---|---|---|
| id | bigserial | 19 | √ | nextval('tbl_holidayallocationdetails_id_seq'::regclass) |
|
|
Primary key |
|||||||
| holidayid | int8 | 19 | null |
|
|
FK: public.tbl_holiday.id (Presumed Foreign Key) |
||||||||
| criteriavalue | text | 2147483647 | √ | null |
|
|
Meaning: The specific value for the allocation criteria. |
|||||||
| status | varchar | 50 | null |
|
|
The current state of the allocation record. |
||||||||
| createdby | varchar | 50 | √ | null |
|
|
FK: public.tbl_userlogin.id (Presumed Foreign Key) |
|||||||
| createddate | timestamp | 29,6 | √ | null |
|
|
Timestamp of when the allocation detail was created. |
|||||||
| modifiedby | varchar | 50 | √ | null |
|
|
FK: public.tbl_userlogin.id (Presumed Foreign Key) |
|||||||
| modifieddate | timestamp | 29,6 | √ | null |
|
|
Timestamp of when the allocation detail was last modified. |
Indexes
| Constraint Name | Type | Sort | Column(s) |
|---|---|---|---|
| pk_tbl_holidayallocationdetails_id | Primary key | Asc | id |

