Columns
| Column | Type | Size | Nulls | Auto | Default | Children | Parents | Comments | |||
|---|---|---|---|---|---|---|---|---|---|---|---|
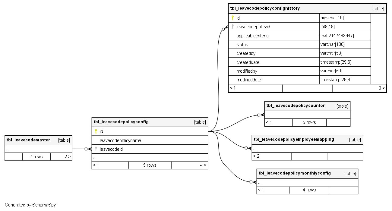
| id | bigserial | 19 | √ | nextval('tbl_leavecodepolicyconfighistory_id_seq'::regclass) |
|
|
Primary key |
||||
| leavecodepolicyid | int8 | 19 | null |
|
|
FK: public.tbl_leavecodepolicyconfig.id |
|||||
| applicablecriteria | text | 2147483647 | √ | null |
|
|
Snapshot of employee eligibility rules at time of change |
||||
| status | varchar | 100 | √ | null |
|
|
Policy status at the time of historical record creation |
||||
| createdby | varchar | 50 | null |
|
|
||||||
| createddate | timestamp | 29,6 | null |
|
|
||||||
| modifiedby | varchar | 50 | null |
|
|
||||||
| modifieddate | timestamp | 29,6 | null |
|
|
Indexes
| Constraint Name | Type | Sort | Column(s) |
|---|---|---|---|
| pk_tbl_leavecodepolicyconfighistory_id | Primary key | Asc | id |

