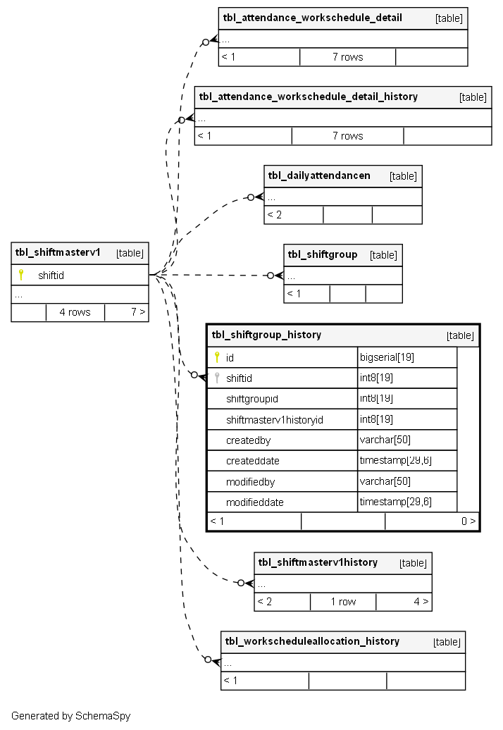
Columns
| Column | Type | Size | Nulls | Auto | Default | Children | Parents | Comments | |||
|---|---|---|---|---|---|---|---|---|---|---|---|
| id | bigserial | 19 | √ | nextval('tbl_shiftgroup_history_id_seq'::regclass) |
|
|
Primary key |
||||
| shiftid | int8 | 19 | null |
|
|
FK: public.tbl_ShiftMasterV1.Id (Implied) |
|||||
| shiftgroupid | int8 | 19 | null |
|
|
FK: public.tbl_ShiftGroup.Id (Implied) |
|||||
| shiftmasterv1historyid | int8 | 19 | √ | null |
|
|
FK: public.tbl_ShiftMasterV1History.Id (Implied) |
||||
| createdby | varchar | 50 | √ | null |
|
|
|||||
| createddate | timestamp | 29,6 | √ | null |
|
|
|||||
| modifiedby | varchar | 50 | √ | null |
|
|
|||||
| modifieddate | timestamp | 29,6 | √ | null |
|
|
Indexes
| Constraint Name | Type | Sort | Column(s) |
|---|---|---|---|
| tbl_shiftgroup_history_pk_tbl_shiftgroup_history | Primary key | Asc | id |


