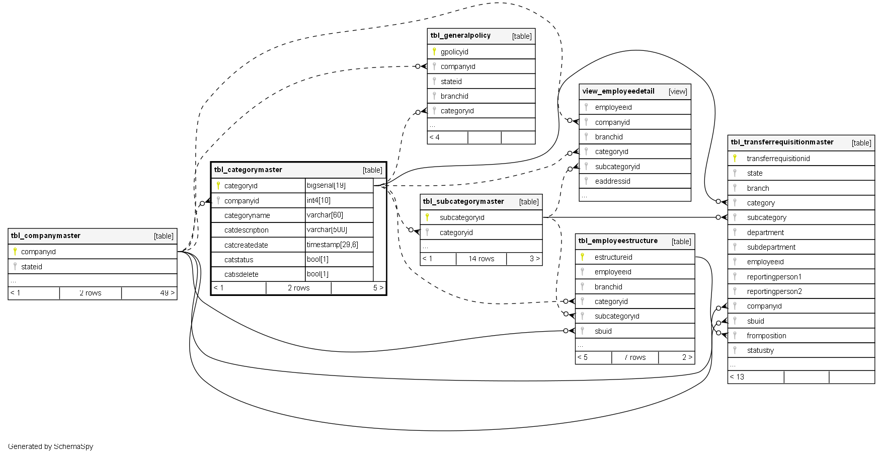
Columns
| Column | Type | Size | Nulls | Auto | Default | Children | Parents | Comments | |||||||||||||||
|---|---|---|---|---|---|---|---|---|---|---|---|---|---|---|---|---|---|---|---|---|---|---|---|
| categoryid | bigserial | 19 | √ | nextval('tbl_categorymaster_categoryid_seq'::regclass) |
|
|
Primary key |
||||||||||||||||
| companyid | int4 | 10 | null |
|
|
FK: public.tbl_company.id or similar (Presumed Foreign Key) |
|||||||||||||||||
| categoryname | varchar | 60 | null |
|
|
The name or title of the category. |
|||||||||||||||||
| catdescription | varchar | 500 | √ | null |
|
|
A brief description providing context for the category. |
||||||||||||||||
| catcreatedate | timestamp | 29,6 | √ | null |
|
|
Timestamp of when the category record was created. |
||||||||||||||||
| catstatus | bool | 1 | √ | true |
|
|
The current status of the category. |
||||||||||||||||
| catisdelete | bool | 1 | √ | false |
|
|
Flag indicating if the category is marked for soft deletion. |
Indexes
| Constraint Name | Type | Sort | Column(s) |
|---|---|---|---|
| tbl_categorymaster_pk_tbl_categorymaster | Primary key | Asc | categoryid |



