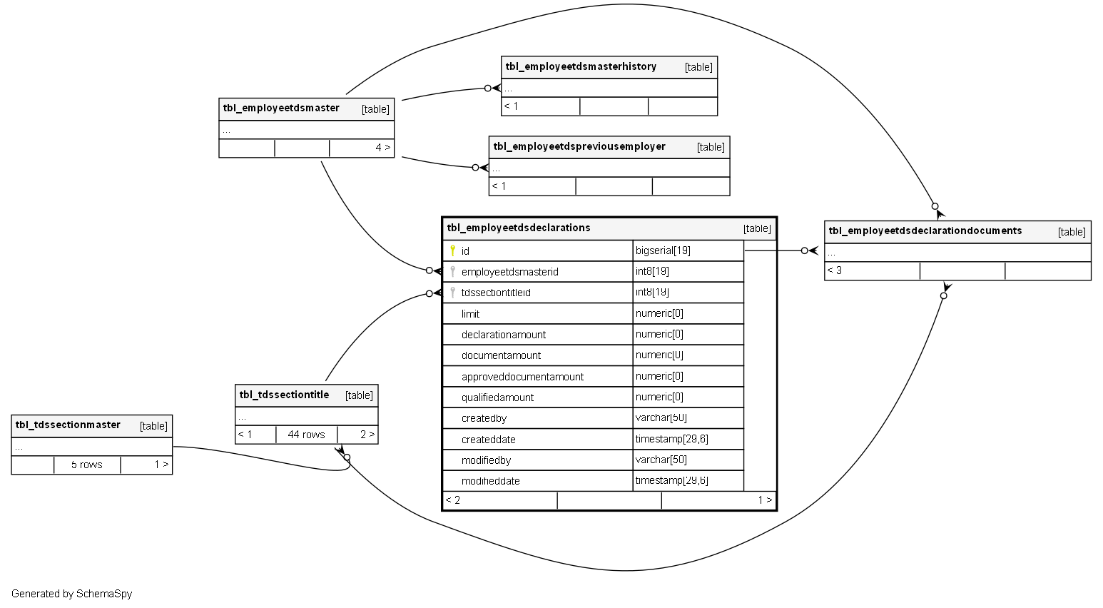
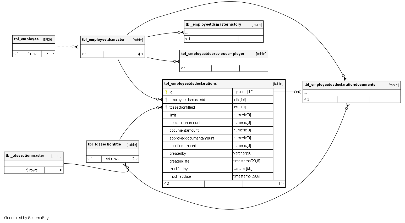
Columns
| Column | Type | Size | Nulls | Auto | Default | Children | Parents | Comments | |||
|---|---|---|---|---|---|---|---|---|---|---|---|
| id | bigserial | 19 | √ | nextval('tbl_employeetdsdeclarations_id_seq'::regclass) |
|
|
|||||
| employeetdsmasterid | int8 | 19 | null |
|
|
||||||
| tdssectiontitleid | int8 | 19 | null |
|
|
||||||
| limit | numeric | 0 | √ | null |
|
|
|||||
| declarationamount | numeric | 0 | √ | null |
|
|
|||||
| documentamount | numeric | 0 | √ | null |
|
|
|||||
| approveddocumentamount | numeric | 0 | √ | null |
|
|
|||||
| qualifiedamount | numeric | 0 | √ | null |
|
|
|||||
| createdby | varchar | 50 | √ | null |
|
|
|||||
| createddate | timestamp | 29,6 | √ | null |
|
|
|||||
| modifiedby | varchar | 50 | √ | null |
|
|
|||||
| modifieddate | timestamp | 29,6 | √ | null |
|
|
Indexes
| Constraint Name | Type | Sort | Column(s) |
|---|---|---|---|
| tbl_employeetdsdeclarations_pk_tbl_employeetdsdeclarations | Primary key | Asc | id |



